JetBrains GoLand 2025 – IDE mới cho phát triển Go

**JetBrains GoLand 2025 – IDE mới cho phát triển Go hướng đến khách hàng cá nhân**

Chào mừng các nhà phát triển Go! 👋 JetBrains vừa ra mắt **GoLand 2025**, một phiên bản IDE (Môi trường Phát triển Tích hợp) đột phá, được thiết kế đặc biệt để nâng cao trải nghiệm lập trình Go cho các lập trình viên cá nhân. 🚀 Với giao diện trực quan và các tính năng thông minh, GoLand 2025 hứa hẹn sẽ là người bạn đồng hành đắc lực, giúp bạn code nhanh hơn, hiệu quả hơn và ít gặp lỗi hơn. ✨

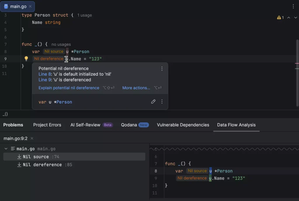
IDE này mang đến khả năng hỗ trợ code siêu thông minh 🧠, gỡ lỗi mạnh mẽ 🐞, và tích hợp liền mạch với các công cụ Go. Từ việc tự động hoàn thành mã lệnh đến gợi ý refactoring, mọi thứ đều được tối ưu hóa để bạn tập trung vào việc sáng tạo. 💡

Để bắt đầu hành trình lập trình Go tuyệt vời này trên MacBook của bạn:

* **Yêu cầu phiên bản macOS:** 🍏 **macOS 12.0 trở lên** là bắt buộc.
* **Cấu hình tối thiểu:**
* RAM: 2 GB RAM trống 💾
* CPU: Bất kỳ CPU hiện đại nào 💻
* Dung lượng ổ cứng: 3.5 GB trống (khuyến khích SSD) 💨

Hãy khám phá sức mạnh của GoLand 2025 và đưa dự án Go của bạn lên một tầm cao mới! 🌟 Happy coding! 😊

GoLand 2025 là một môi trường phát triển Go thông minh, hiệu suất cao, với AI tích hợp mạnh mẽ và trải nghiệm người dùng mượt mà. Từ hỗ trợ linting tự động, gỡ lỗi nâng cao, cho tới AI coding agent và khả năng học tập trực tiếp trong IDE — đây là công cụ tối ưu dành cho lập trình viên Go hiện đại.

www.jetbrains.com/go/whatsnew/

JetBrains GoLand v2025.2_ARM

www.fshare.vn/file/VF7E59JOH5WY

JetBrains GoLand v2025.2_Intel

www.fshare.vn/file/TUL4IY1XCKM5

JetBrains GoLand v2025.2.2_ARM

www.fshare.vn/file/H5ZCFSIVJUCX

JetBrains GoLand v2025.2.2_Intel

www.fshare.vn/file/OA4DCA5K6TCZ

Hướng dẫn cách thuốc:

Bước 1. Kéo cả 2 file vào Application

JetBrains GoLand 2025 – IDE mới cho phát triển Go

Bước 2. Mở Terminal chạy lệnh 4 lệnh sau:

xattr -cr /Applications/JetBCrack

cd /Applications/JetBCrack

‘./jdk/Contents/Home/bin/java’ -jar sniarbtej-2024.2.8.jar -genkey -id=Mac -user=mac >> key.txt

xattr -cr /Applications/GoLand.app

JetBrains GoLand 2025 – IDE mới cho phát triển Go

Bước 3: Sau đó mở File GoLand trong Application. Vào Help> chọn Manage Subscriptions> Chọn Activation Code. Chạy lệnh ở bước 2 đúng thì sẽ có key nằm trong đường dẫn

Application> JetBrack> Key.txt. Lấy để nhập vô

JetBrains GoLand 2025 – IDE mới cho phát triển Go

 

Hiện như này là thành công

JetBrains GoLand 2025 – IDE mới cho phát triển Go

Chat Zalo
0979106855
Maclife
Logo