DBeaverUE – Công cụ Quản lý Cơ sở dữ liệu Hướng đến Khách hàng Cá nhân 🚀
DBeaverUE là một phần mềm quản lý cơ sở dữ liệu mạnh mẽ, được thiết kế đặc biệt cho người dùng cá nhân trên macOS. 💻 Với giao diện trực quan và đa năng, DBeaverUE giúp bạn dễ dàng kết nối, truy vấn và quản lý nhiều loại cơ sở dữ liệu khác nhau như MySQL, PostgreSQL, SQLite, và nhiều hơn nữa. ✨ Đây là lựa chọn lý tưởng cho các nhà phát triển, nhà phân tích dữ liệu hoặc bất kỳ ai cần làm việc chuyên nghiệp với dữ liệu trên máy Mac của mình. 🛠️
Để cài đặt DBeaverUE trên MacBook, bạn cần đảm bảo phiên bản macOS của mình là **macOS 11 trở lên**. ⬆️ Cấu hình tối thiểu để cài đặt bao gồm một hệ điều hành tương thích và dung lượng lưu trữ đủ để cài đặt phần mềm. 💾 DBeaverUE yêu cầu **Java 21 hoặc cao hơn**. ☕️ Phần mềm bao gồm một bản phân phối OpenJDK 21 riêng, giúp bạn không cần cài đặt Java bên ngoài nếu không muốn. ✅
DBeaverUE mang đến trải nghiệm quản lý dữ liệu liền mạch, hỗ trợ cả chip Intel và Apple Silicon, đảm bảo hiệu suất tối ưu trên mọi dòng MacBook. 🌟 Khám phá sức mạnh của DBeaverUE và nâng tầm công việc quản lý cơ sở dữ liệu của bạn ngay hôm nay! 💪📊
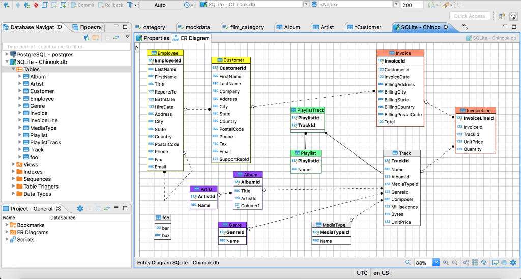
DBeaver dùng để quản lý cơ sở dữ liệu, truy vấn, kết nối với nhiều cơ sở dữ liệu khác nhau, tạo ERD dùng trên Mac.
DBeaver hỗ trợ các loại cơ sở dữ liệu Oracle, MySQL, IBM DB2, SQL Server, PostgreSQL, Java DB, … Với các tính năng như chạy và tô màu cú pháp cho câu lệnh SQL, SQL script tự động đổi màu tùy theo cơ sở dữ liệu đang làm việc, thao tác cơ sở dữ liệu được thực hiện ở chế độ non-blocking và tạo biểu đồ E-R cho cở sở dữ liệu… Ngoài ra, nó còn hỗ trợ BLOB và CLOB cho phép xem các đối tượng như thế trong cửa sổ resultset.
DBeaverUE v24.2
www.fshare.vn/file/5LCKM39RUPOZ
DBeaverUE v24.2.1
www.fshare.vn/file/4IY1XDSK6WQP
DBeaverUE v24.2.4
www.fshare.vn/file/WZ2YFX7UHJXS
DBeaverUE v24.2.4(f)
www.fshare.vn/file/SUMCIALT5Z8U
DBeaverUE v24.2.5
www.fshare.vn/file/VBN36AOA39U7
DBeaverUE v24.3.0
www.fshare.vn/file/X819VE1P9SY5
DBeaverUE v24.3.2
www.fshare.vn/file/WQOV3KAEW3DC
DBeaverUE v24.3.3
www.fshare.vn/file/F2NU2HY4GKAE
DBeaverUE V24.3.4
www.fshare.vn/file/ZRORLBLQLHFE
DBeaverUE v25.1.0
www.fshare.vn/file/P7JXROXETNLO
Các bản cũ hơn
Cách cài đặt:
– Kéo vào Application để cài như bình thường
– Chạy cài file JDK…pkg. Mở lên, chọn Import License, lấy key nhập vô




